Сегодня мы подробно рассмотрим важную тему — использование прокси-серверов в программе ZennoPoster для автоматизации различных задач. Мы детально разберём не только базовые концепции работы прокси-серверов, но и углубимся в специфику их настройки и применения в контексте автоматизации. Мы исследуем различные типы прокси-серверов, их особенности и оптимальные сценарии использования для разных задач.
После изучения этой подробной инструкции вы получите всю необходимую информацию для эффективного использования прокси в своих проектах: от базовой настройки до продвинутых техник применения. Вы научитесь использовать прокси для управления сетевым доступом и обеспечения стабильного, бесперебойного соединения, а также для создания надёжных автоматизированных процессов в ZennoPoster.
В этом руководстве мы будем использовать английскую версию программы, поскольку она является международным стандартом и наиболее широко используется в профессиональном сообществе. Однако важно отметить, что для вашего удобства в настройках программы доступен выбор различных языков интерфейса.
Какой прокси нужен для ZennoPoster?
Прежде чем открывать ProjectMaker, нужно определиться с «топливом» для вашего шаблона. Просто «купить прокси» недостаточно. Нужно понимать разницу между типами IP.
1. Мобильные прокси (Для маркетинговых задач) Если ваш шаблон предназначен для управления корпоративными аккаунтами (Facebook, Instagram, Google) или автоматизации рутинных задач цифрового маркетинга — вам нужны Мобильные прокси (4G/5G).
- Почему: Мобильные IP обеспечивают соединение с высоким уровнем доверия благодаря технологии CGNAT, гарантируя стабильное взаимодействие с социальными платформами.
- Нюанс для ZennoPoster: Вам понадобится функция ротации IP. В шаблоне нужно будет добавить GET-запрос для смены IP по ссылке (API), чтобы каждый новый поток работал с чистого адреса.
2. Резидентские прокси (Для корпоративных задач) Если вы пишете шаблон для управления электронной коммерцией, исследования рынка на Amazon/eBay или работы с платежными системами — выбирайте Резидентские прокси.
- Почему: Это IP реальных домашних пользователей. Они имеют максимальный траст.
- Нюанс для ZennoPoster: Используйте их в статическом режиме для поддержания постоянного профиля подключения и обеспечения безопасных, бесперебойных сессий.
3. Серверные прокси (Для парсинга) Если задача — собрать данные с тысяч страниц (скрапинг), подойдут дешевые Серверные (Datacenter) IPv4 или IPv6.
- Почему: Скорость и низкая цена. Траст здесь не важен.
Как купить прокси
Для надёжной работы используйте только проверенные сервисы с положительными отзывами. Получите данные для подключения к прокси в CyberYozh App. У нас есть отдельный гайд, пошагово объясняющий как это сделать.
Выберите подходящий прокси-сервер и оформите заказ. Важно: используйте отдельный прокси для каждого профиля. Мы рекомендуем приобрести приватные прокси.
Получение данных для подключения
Рис. 1. Скриншот интерфейса платформы CyberYozh App, демонстрирующий расположение данных для подключения прокси-сервера. На изображении отображены поля для IP-адреса (Host), порта (Port), имени пользователя (Proxy Username) и пароля (Proxy Password).
После покупки прокси вы получите информацию для подключения:
- Host: IP-адрес прокси
- Port: Порт прокси
- Proxy Username: Логин
- Proxy Password: Пароль
Пример прокси:
- Host: 172.98.60.180
- Port: 58763
- Login: 7XbvvWautzmOZMA
- Password: xdtAof3xB7RSmUr
Пошаговое руководство по настройке прокси в ZennoPoster
Давайте детально рассмотрим процесс настройки прокси-серверов в ZennoPoster. Программа поддерживает работу с тремя основными типами прокси-протоколов, каждый из которых имеет свои особенности и преимущества:
- HTTP — базовый протокол для работы в интернете, который широко используется для простых задач и обеспечивает стандартный уровень безопасности.
- SOCKS5 — более универсальный протокол с расширенной функциональностью, включающий поддержку UDP.
- SSH — максимально защищённый протокол с полным шифрованием данных, обеспечивающий наивысший уровень безопасности при передаче информации.
В нашем руководстве мы сконцентрируемся на использовании протокола SOCKS5, поскольку он представляет собой оптимальный баланс между универсальностью и высокой производительностью. Важно отметить, что описанные далее шаги по настройке будут применимы также для конфигурации HTTP и SSH протоколов, что делает это руководство универсальным для всех типов прокси.
Подготовьте список прокси
Рис. 2. Окно добавления списка прокси с опциями конфигурации.
- Создайте текстовый документ (.txt) на вашем устройстве.
- Внесите все прокси в таком формате:
Бесплатный прокси:
IP:порт
Прокси с авторизацией:
логин:пароль@IP:порт
Создание нового проекта
- Запустите программу и создайте новый проект:
Рис. 3. Интерфейс создания нового проекта в ZennoPoster. На изображении представлено окно программы с основными элементами управления для инициализации проекта, включая опции сохранения и настройки параметров.
- Нажмите "Файл" → "Сохранить".
- Укажите путь и название проекта.
** Добавление списка прокси**
- Внизу экрана нажмите на значок "+" (подменю "Добавить").
- Выберите "Добавить список".
Рис. 4. Диалоговое окно добавления нового списка в ZennoPoster. На изображении показан интерфейс программы с кнопкой "+" и опцией "Добавить список" для создания нового списочного элемента.
Задайте имя списка и нажмите "ОК".
В открывшемся окне:
- Поставьте галочку напротив "Загружать из файла".
- Укажите путь к ранее созданному файлу с прокси.
- Поставьте галочку напротив "Сохранять изменения в список".
После этого список прокси появится в программе.
Рис. 5. Визуализация успешного импорта списка прокси в интерфейсе ZennoPoster.
Настройка работы со списком
В рабочем поле перетащите стрелку от "Старт" вправо.
Рис. 6. Диаграмма рабочего процесса в ZennoPoster, демонстрирующая интерфейс настройки связей между компонентами системы.
В открывшемся меню выберите "Список" → "Операции над списком".
Рис. 7. Диалоговое окно выбора операций над списком в интерфейсе ZennoPoster, демонстрирующее иерархическое меню с опциями для работы со списками.
Дважды кликните по пункту "Неопределенные действия со списком".
Рис. 8. Диалоговое окно настройки операций со списком в ZennoPoster, отображающее выбор действия "Неопределенные действия со списком" с параметрами конфигурации.
В открывшемся меню выберите:
- Список — выберите добавленный список прокси.
Рис. 9. Диалоговое окно настройки списка в ZennoPoster с параметрами выбора действий и конфигурации переменных.
- Действие — выберите "Получить строку".
- В поле "Положить в переменную" введите название переменной на английском языке.
Рис. 10. Диалоговое окно настройки переменных в ZennoPoster, демонстрирующее поле для ввода названия переменной на английском языке, предназначенной для хранения информации о прокси-сервере.
- Нажмите "Создать".
Рис. 11. Визуализация интерфейса настройки переменных в ZennoPoster после создания нового элемента списка прокси-серверов. На изображении показаны результаты конфигурации с успешно установленными параметрами для работы с прокси-списком.
- Закройте окно.
Установка прокси в браузере
- Протяните стрелку от "Старт" к новому действию.
- В открывшемся меню выберите "Браузер" → "Настройки".
- Дважды кликните по прямоугольнику "Настройки браузера".
Рис. 12. Диалоговое окно настройки параметров браузера в ZennoPoster. Показаны основные элементы конфигурации и опции прокси-сервера.
В меню выберите:
Рис. 13. Графический интерфейс настройки прокси-сервера в ZennoPoster. На изображении представлено диалоговое окно с параметрами конфигурации прокси, включая поля для установки и настройки прокси-соединения.
- "Установить прокси".
- В поле нажмите правой кнопкой мыши и выберите "Установить значение из переменной".
Рис. 14. Контекстное меню в интерфейсе ZennoPoster, демонстрирующее выбор опции "Установить значение из переменной" для конфигурации прокси-сервера.
Рис. 15. Диалоговое окно конфигурации прокси в ZennoPoster, отображающее интерфейс выбора переменных для настройки прокси-соединения.
Рис. 16. Завершающий этап настройки прокси через систему переменных в ZennoPoster.
Закройте окно.
Проверка работоспособности
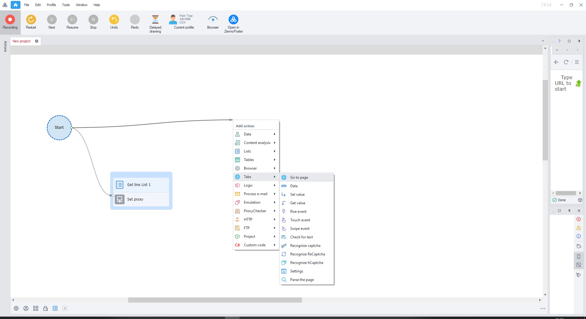
- Протяните стрелку от "Старт" к новому действию.
- В открывшемся меню выберите "Переход на страницу"
Рис. 17. Интерфейс ZennoPoster, отображающий диалоговое окно настройки перехода на страницу с полем для ввода URL. Элемент интерфейса демонстрирует базовые параметры конфигурации для навигации по веб-страницам в рамках автоматизированного процесса.
Введите любой сайт в поле URL (Например, whatismyipaddress.com) и закройте окно.
Рис. 18. Визуализация интерфейса ZennoPoster, демонстрирующая процесс настройки URL в диалоговом окне перехода на страницу.
Перетащите все три прямоугольника так, чтобы они соединялись стрелками.
Рис. 19. Схема последовательности операций в ZennoPoster с визуализацией связей между блоками прокси-конфигурации.
Нажмите на зелёную стрелку для запуска (или нажмите F10).
Если настройка выполнена правильно, напротив прямоугольников появятся зелёные галочки.
Рис. 20. Пользовательский интерфейс ZennoPoster, демонстрирующий успешное выполнение настроенной последовательности операций, обозначенное зелёными галочками напротив каждого этапа конфигурации прокси и его успешную работу.
После выполнения откроется сайт через настроенный прокси.
Поздравляем! Вы успешно настроили прокси в ZennoPoster. Теперь вы можете безопасно и эффективно работать в интернете. Для повышения уровня защиты рекомендуем использовать выделенные виртуальные номера для безопасной регистрации корпоративных аккаунтов — это обеспечит дополнительную конфиденциальность и защитит корпоративные данные.

