В этой статье мы расскажем и покажем, как работает приватный мультипрофильный браузер Octo Browser. Этот инструмент позволяет:
- Управлять рекламными кампаниями.
- Работать с множеством аккаунтов одновременно.
- Изолировать браузерные профили для повышения приватности и безопасного тестирования.
- Безопасно управлять множеством верифицированных аккаунтов для цифрового маркетинга и SMM.
Octo Browser предоставляет исключительно высокий уровень защиты приватности при работе в интернете, ограждая корпоративные и личные данные от утечек. Использование прокси является критически важным компонентом для обеспечения максимальной безопасности, особенно при необходимости управления множеством аккаунтов одновременно. Правильно подобранные и настроенные прокси-серверы не только усиливают защиту данных, но и помогают поддерживать стабильный доступ и безопасные сессии при мультиаккаунтинге, позволяя вести эффективную работу в долгосрочной перспективе.
Давайте подробно рассмотрим процесс настройки прокси-серверов и основной функционал Octo Browser, чтобы вы могли максимально эффективно использовать все возможности программы. В данной пошаговой инструкции мы будем работать с английской версией программного обеспечения, поскольку английский язык является международным стандартом и наиболее широко используемым в технической документации. Это также поможет вам легче ориентироваться при обращении к официальной документации или поиске решений в интернете. В настройках программы вы можете выбрать удобный для вас язык.
Часть 1. Выбор прокси: Фундамент безопасности
Прежде чем открывать браузер, нужно определиться с типом IP-адреса. Octo Browser отлично работает со всеми типами, но задачи у них разные.
1. Мобильные прокси (Mobile 4G/5G)
- Что это: IP-адреса реальных сотовых операторов.
- Для чего: Идеальны для социальных сетей (Facebook, Instagram, TikTok) и безопасного ведения бизнес-аккаунтов. Соцсети высоко доверяют мобильным IP из-за технологии CGNAT.
- Особенность в Octo: Если у вас мобильные прокси с ротацией (сменой IP), обязательно настройте поле «Change IP URL» в Octo Browser. Это позволит менять IP одной кнопкой прямо из интерфейса браузера, не заходя в личный кабинет провайдера.
2. Резидентские прокси (Residential)
- Что это: IP-адреса домашних провайдеров (ISP), как у обычных пользователей.
- Для чего: Лучший выбор для E-commerce (Amazon, eBay), платежных шлюзов и финансовых платформ.
- Особенность в Octo: Используйте «липкие» (sticky) сессии. Один профиль Octo должен быть жестко привязан к одному резидентскому IP на все время работы с аккаунтом.
3. Серверные прокси (Datacenter)
- Что это: IP-адреса хостинг-провайдеров. Дешевые и быстрые.
- Для чего: Для работы с открытыми данными, технических задач или базового веб-серфинга. Для платформ со строгими требованиями к репутации IP не рекомендуются.
Где взять качественные прокси? Для стабильной работы рекомендуем использовать приватные решения от CyberYozh App. Мы предоставляем надежные мобильные и резидентские IP, которые обеспечивают высокий уровень доверия (trust score) и легко интегрируются в профили Octo Browser.
Часть 2. Создание профиля в Octo Browser
После запуска браузера сразу бросаются в глаза две удобные функции:
Рис. 1. Интерфейс главного экрана Octo Browser после запуска, демонстрирующий две основные функции: "Быстрый профиль" и "Новый профиль".
- Быстрый профиль – позволяет создать рабочую среду в один клик.
- Новый профиль – более детальная настройка профиля.
Если вы новичок и не знаете, какие настройки выбрать, создайте быстрый профиль.
Часть 3. Подключение прокси
Программа поддерживает три основных протокола для подключения прокси:
• HTTP (HyperText Transfer Protocol) — самый распространённый протокол передачи данных в интернете • SOCKS5 — универсальный протокол туннелирования с поддержкой аутентификации • SSH (Secure Shell) — протокол с дополнительным уровнем шифрования данных
В этой инструкции мы детально разберём подключение через протокол SOCKS5, обеспечивающий надёжное соединение. Принципы настройки для HTTP и SSH протоколов аналогичны.
Способ 1: Добавление через Менеджер Прокси
Этот способ удобен, если вы хотите сохранить прокси в базу и использовать его потом для разных профилей.
- Перейдите во вкладку Proxies.
- Нажмите Add Proxy.
- В открывшемся окне введите данные (их вы получили в личном кабинете прокси-провайдера):
- Host: IP-адрес
- Port: Порт
- Login: Логин
- Password: Пароль
- Нажмите Check Proxy (Проверить). Если IP стал зелёным — прокси работает.
- Нажмите Confirm, чтобы сохранить.
Рис. 2. Интерфейс панели управления прокси-серверами в Octo Browser с опциями добавления и импорта конфигураций прокси.
Рис. 3. Панель конфигурации прокси-сервера в интерфейсе Octo Browser.
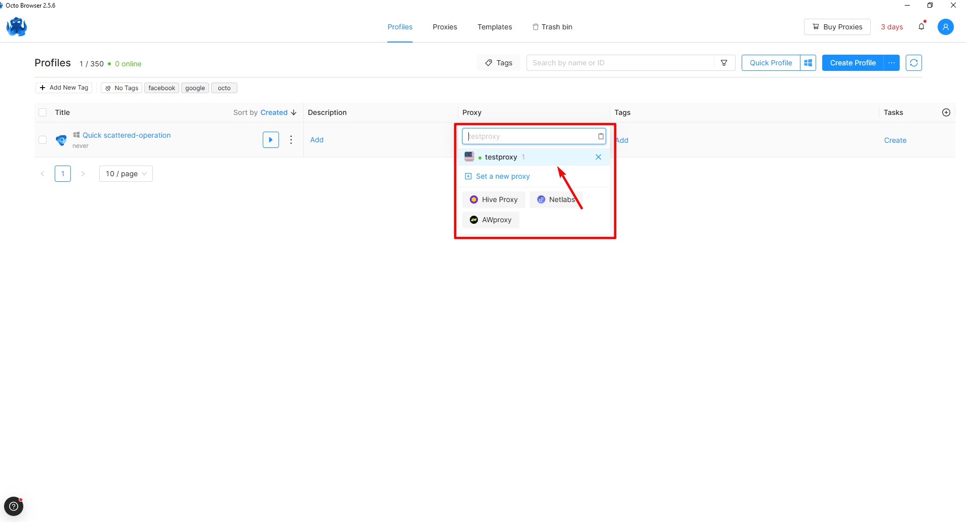
Способ 2: Добавление напрямую в профиль (Быстро)
При создании нового профиля перейдите на вкладку Connection.
- Вставьте строку подключения в поле. Octo понимает форматы вроде
ip:port:login:pass. - Важно для мобильных прокси: В поле Change IP URL вставьте ссылку для смены IP (если ваш провайдер её предоставляет). Это добавит кнопку смены IP прямо в интерфейс управления профилем.
Рис. 4. Форма конфигурации прокси в Octo Browser с полями для ввода параметров подключения (IP-адрес, порт, учетные данные) и выбора протокола.
Рис. 5. Результат проверки настроек прокси-сервера в интерфейсе Octo Browser, демонстрирующий статус подключения и функциональность настроенного прокси-соединения.
Если всё настроено правильно, статус прокси отобразится в рабочем поле (Рис.6).
Рис. 6. Визуализация статуса активного прокси-соединения в интерфейсе Octo Browser.
Часть 4. Запуск и проверка статуса
- После настройки нажмите Create Profile.
- В списке профилей нажмите кнопку Start.
- Откроется окно браузера. Первым делом перейдите на сайт
browserleaks.com.
На что смотреть:
- Ваш IP должен совпадать с купленным прокси.
- Геолокация должна соответствовать стране прокси.
- WebRTC не должен раскрывать ваш локальный IP (Octo Browser автоматически изолирует настройки WebRTC для предотвращения утечек, но проверка не помешает).
Рис. 7. Демонстрация интерфейса запуска профиля в Octo Browser, отображающая рабочую область после успешной настройки и активации пользовательского профиля с заданными параметрами прокси-соединения для дальнейшей работы на платформе.
Давайте проверим наше нынешние IP и запустим браузер
Рис. 8. Визуализация окна Octo Browser, демонстрирующая проверку текущего IP-адреса и интерфейс запуска браузера с активированными настройками прокси.
Рис. 9: Визуализация проверки IP-адреса в интерфейсе Octo Browser при активированном прокси-соединении.
Заключение
Поздравляем! Вы успешно настроили профиль и подключили прокси в мультипрофильном браузере Octo Browser. Теперь вы готовы к безопасной работе в сети, используя все возможности этого инструмента.
Octo Browser — мощный инструмент для цифрового маркетинга и безопасной работы с множеством корпоративных аккаунтов. Он обеспечивает высокий уровень защиты данных, удобный интерфейс и гибкие настройки. Вы можете получить 30% скидку на покупку первой подписки Octo Browser по промокоду CYBERYOZH30. Если у вас остались вопросы — пишите в комментариях. Успешной работы!

